Plant Phenomics | 基于無人機成像實現對田間小麥葉面積指數的快速精準估計


葉面積指數(LAI)是指示作物長勢和影響作物生長和發展的關鍵作物特征。大田條件下LAI的快速和精準測量,有助于實現作物生長的精準調控,也有助于加快育種進程。
近日,Plant Phenomics在線發表了昆士蘭大學題為Unsupervised Plot-Scale LAI Phenotyping via UAV-Based Imaging, Modelling, and Machine Learning的研究論文。
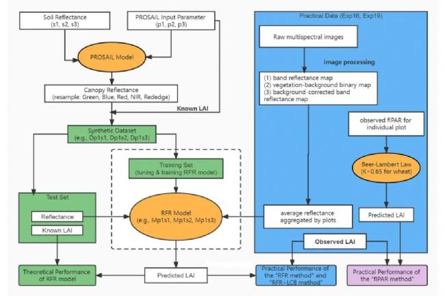
本文基于混合方法理論發展了一個預測模型,用以實現從無人機多光譜成像捕獲的冠層反射率中對不同生長條件下小麥的LAI進行快速精準估計的目的。這個模型基于隨機森林回歸(RFR)算法建立,在經過輻射傳輸模型生成的模擬數據集上訓練得到。這就使得該模擬在實際應用中的估計精度,極大地取決于模擬光譜數據和實測光譜數據的相似性,因此本文通過土壤反射率校準和光譜影像背景校正來提高模擬和實測光譜數據的相似性(圖1)。

圖1 研究流程圖
在本文中,作者提出了一種從無人機多光譜影像確定實際土壤反射率的方法。結合無人機影像中土壤像素的反射率取值和輻射傳輸模型中默認的標準土壤反射率,該方法可以模擬出接近實際情況的400-2500nm范圍內的土壤反射率。在利用輻射傳輸模型生成模擬數據集用于訓練RFR模型時,利用校準土壤反射率替代標準土壤反射率,可以使得模擬光譜數據更接近實測光譜數據。此外,作者還提出了一種影像背景校正方法來使得實測光譜數據更接近模擬光譜數據。基于NDVI閾值分類法可以得到植被和背景的二分類圖,從而確定各波段影像中背景像素的位置,通過將背景像素原本的反射率替換成用于生成模擬數據時所用的土壤反射率可以實現影像背景校正。研究結果發現,模擬數據的土壤反射率校準和光譜影像的背景校正可以有效提高RFR模型在稀疏冠層下對LAI的估計精度。由于本文提出的LAI估計方法可以在生長季前被提前確定,同時訓練好的模型可以實現從單一的多光譜數據源中對LAI的快速精準估計,因此展示了該方法對生長季早期LAI動態模擬預測的潛在能力。
作者介紹
第一作者兼通訊作者:
陳巧敏,博士研究生,目前就讀于昆士蘭大學,師從Prof. Scott Chapman、Dr. Bangyou Zheng和Dr. Karine Chenu,研究方向為作物模擬和表型分析,重點關注如何通過多模型耦合、機器學習和光譜成像等技術的集成來實現對作物生長特征的動態模擬預測。
通訊作者:
Prof. Scott Chapman,目前供職于昆士蘭大學(UQ),是SAFS學院的教授,同時是QAAFI的客座教授;在2020年全職受聘于UQ之前,Prof. Scott Chapman從1996年開始在CSIRO從事育種相關研究二十余年。他在小麥、高粱、向日葵和甘蔗方面領導了許多影響當地和全球公共和私人育種項目的研究項目,是率先將無人機技術應用于育種項目進行植物模擬的研究者之一。根據ESI統計,他是植物、動物和農業領域引用排名前1%的作者,谷歌引用量近2萬。他領導的研究團隊,廣泛與世界各地科學家合作開展研究,包括澳大利亞CSIRO和阿德萊德大學、美國普渡大學、法國INRA、日本東京大學等。
論文鏈接:
https://doi.org/10.34133/2022/9768253
——推薦閱讀——
Repeated Multiview Imaging for Estimating Seedling Tiller Counts of Wheat Genotypes Using Drones
https://doi.org/10.34133/2020/3729715
Plant Phenomics | 使用無人機多視角成像技術估算小麥幼苗分蘗數
Canopy Roughness: A New Phenotypic Trait to Estimate Aboveground Biomass from Unmanned Aerial System
https://doi.org/10.34133/2020/6735967
Plant Phenomics | 冠層粗糙度:一種用于無人機航測估算地上生物量的新表型性狀
加入作者交流群
掃碼添加小編微信,拉您進入《植物表型組學》作者交流群,群內不定期開展作者分享會、專刊發布會等高質量活動。

添加小編微信,備注姓名+單位+PP,加入作者交流群
About Plant Phenomics
《植物表型組學》(Plant Phenomics)是由南京農業大學和美國科學促進會(AAAS)合作創辦的英文學術期刊,于2019年1月正式上線發行。采用開放獲取形式,刊載植物表型組學交叉學科熱點領域具有突破性科研進展的原創性研究論文、綜述、數據集和觀點。具體范圍涵蓋高通量表型分析的最新技術,基于圖像分析和機器學習的表型分析研究,提取表型信息的新算法,作物栽培、植物育種和農業實踐中的表型組學新應用,與植物表型相結合的分子生物學、植物生理學、統計學、作物模型和其他組學研究,表型組學相關的植物生物學等。期刊已被DOAJ、Scopus、PMC、EI和SCIE等數據庫收錄。科睿唯安JCR2021影響因子為6.961,位于農藝學、植物科學,遙感一區。中科院農藝學、植物科學一區,遙感二區,生物大類一區(TOP期刊)。2020年入選中國科技期刊卓越行動計劃高起點新刊項目。
說明:本文由《植物表型組學》編輯部負責組稿。
中文內容僅供參考,一切內容以英文原版為準。
特邀作者:陳巧敏
編輯:張威(實習)
審核:孔敏、王平